-
Notifications
You must be signed in to change notification settings - Fork 1
Event 모듈 설계
이민형 edited this page Jan 7, 2021
·
1 revision
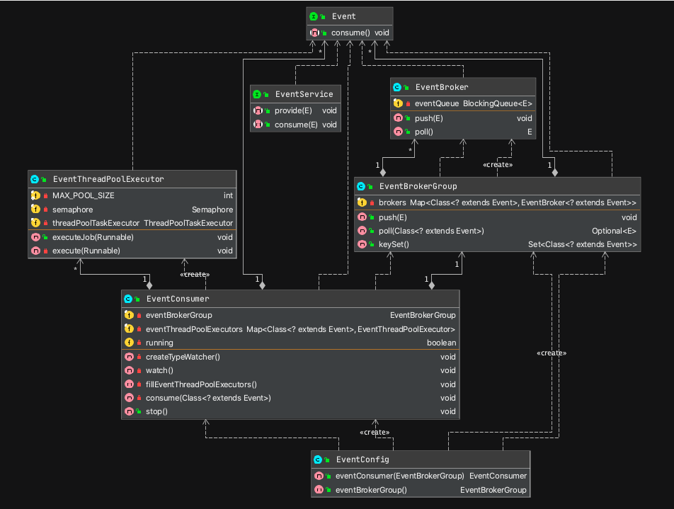
Event 모듈 Class Diagram

Event 모듈 클래스
| Class | 설명 |
|---|---|
| Event | 쓰레드가 처리할 Event 인터페이스 |
| EventService | Event가 어떤 작업을 처리할지 정의할 수 있는 EventService 인터페이스 |
| EventBroker | BlockingQueue 기반의 Event Container |
| EventBrokerGroup | Event타입에 맞는 EventBroker에 Event를 push하거나 poll하는 클래스 |
| EventConsumer | Event를 처리하도록 알맞은EventThreadPoolExecutor에 Event를 뿌려주는 클래스 |
| EventThreadPoolExecutor | ThreadPoolTaskExecutor에 Event를 뿌려 지정한 작업을 수행하도록 하는 클래스 |
Event 처리 흐름
